|
<< Hier KLicken um eine Inhaltsübersicht anzuzeigen >> Navigation: Finanzbuchhaltung > Stapelbuchungen > Die Karteikarte "Schablonen" > Schablonen anlegen und ändern |
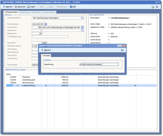
So können Sie eine Buchungsschablone anlegen:
1. Öffnen Sie den Buchungsbereich über das Hauptmenü „Finanzbuchhaltung > Stapelbuchungen". Das Programm öffnet zunächst die Stapelauswahl mit der Karteikarte "Buchungen". 2. Aktivieren Sie hier die Karteikarte "Schablonen" und drücken Sie [F3], um einen neuen Stapel zu erfassen. 3. Legen Sie eine BEZEICHNUNG für den Stapel fest und speichern Sie Ihre Eingaben mit [F10]. 4. Starten Sie den Stapel mit [RETURN] und erfassen Sie die Buchung als normale Aufteilungsbuchung. 5. Nach kompletter Aufteilung bestätigen Sie die nachfolgende Abfrage nach der Verbuchung mit <ja>. 6. Nach der Verbuchung legen Sie eine Bezeichnung für die soeben erstellte Buchungsschablone fest und speichern Sie diese Eingabe mit [F10].
|
So können Sie eine Buchungsschablone ändern:
1. Öffnen Sie den Buchungsbereich über das Hauptmenü „Finanzbuchhaltung > Stapelbuchungen". Das Programm öffnet zunächst die Stapelauswahl mit der Karteikarte "Buchungen". 2. Aktivieren Sie hier die Karteikarte "Schablonen" und wählen Sie die zu bearbeitende Schablone. 3. Wählen Sie im Kontextmenü der rechten Maustaste den Menüpunkt "Eingenschaften". 4. Nehmen Sie die gewünschten Änderungen vor und speichern Sie mit [F10].
|
So können Sie eine Buchungsschablone löschen:
1. Öffnen Sie den Buchungsbereich über das Hauptmenü „Finanzbuchhaltung > Stapelbuchungen". Das Programm öffnet zunächst die Stapelauswahl mit der Karteikarte "Buchungen". 2. Aktivieren Sie hier die Karteikarte "Schablonen" und wählen Sie die zu löschende Schablone. 3. Drücken Sie [F4] und bestätigen Sie die nachfolgende Abfrage mit <Ja>.
|
So können Sie eine Buchungsschablone anwenden:
1. Öffnen Sie den Buchungsbereich über das Hauptmenü „Finanzbuchhaltung > Stapelbuchungen". Das Programm öffnet die Stapelauswahl mit der Karteikarte "Buchungen". 2. Wählen Sie hier den entsprechenden Stapel und drücken Sie [RETURN], um die Buchungserfassung des Stapels zu öffnen. 3. Drücken Sie nun [SHIFT]+[F5] oder wählen Sie den Menüpunkt "Bearbeiten > Buchungsschablonen". 4. Wählen Sie hier die gewünschte Buchungsschablone und drücken Sie [RETURN], um die Daten in die Buchungsmaske zu laden. 5. Nehmen Sie die Buchung nun wie gewohnt vor. |