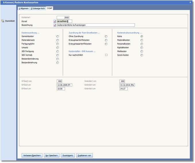
Die Karteikarte "EAP"

<< Hier KLicken um eine Inhaltsübersicht anzuzeigen >>

Navigation:  Kostenrechnung > Stammdaten > Kostenarten >

Die Karteikarte "EAP"

In der Karteikarte "EAP" definieren Sie das Verhalten dieser Kostenart bei Auswertungen über das Tool EAP (Auswertungen).